










?挂一个自己写的工程造价项目管理oa系统
✍️作者是研三狗一名,在校公司法人,在科研之余自己肝出来的造价咨询公司OA系统
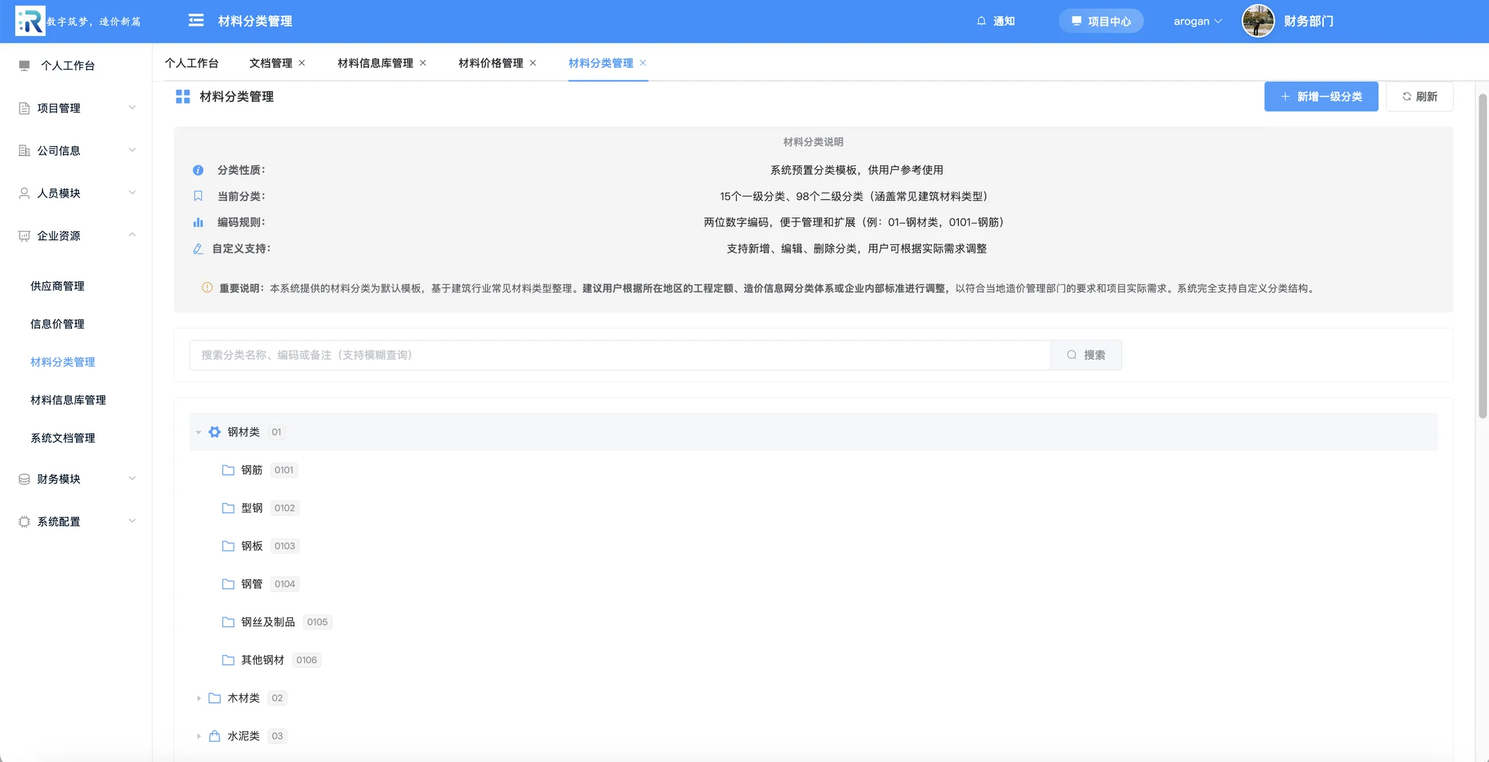
?最近改完论文后又肝完两部分的功能!这次更新了“材料价格”与“文件协作”两大痛点,可以帮你在信用评价里多拿 2 分,同事不用微信传来传去!
? 如果你在为“信息价月月更新、Excel 满天飞”头疼,我们可以?一起把信用等级拉到 AAA!作者现在也需要专业的用户不断提需求,我们现在正需要像专业的用户来提出需求,共同打磨这个产品!
?这个系统可以干嘛,可以数字化管理造价公司业务:
?可以管理公司报告号,管理人员登录系统可以跟进每个项目的实施进展;管理员录入造价咨询项目,可以导出导入项目,招投标项目,可以上传原始文件,分配项目,指定三级复合流程审批,审批项目,上传成果文件以及过程文件,定稿项目,归档项目,可以管理项目收费以及项目提成以及上传发票跟工程相册等功能
?当然还有移动端功能,作者目前只肝出来了Android端的app
?系统运行:
☝️公司准备一台电脑?当服务器,公司的文件都是保存在这台服务器的;在公司可以局域网访问,出差在外地可以异地访问。
#管理系统 #工程造价 #项目管理 #建筑数字化 #造价工程师 #造价人
✍️作者是研三狗一名,在校公司法人,在科研之余自己肝出来的造价咨询公司OA系统
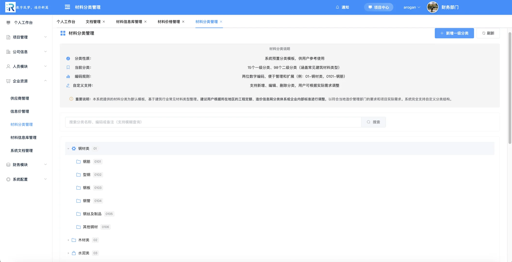
?最近改完论文后又肝完两部分的功能!这次更新了“材料价格”与“文件协作”两大痛点,可以帮你在信用评价里多拿 2 分,同事不用微信传来传去!
? 如果你在为“信息价月月更新、Excel 满天飞”头疼,我们可以?一起把信用等级拉到 AAA!作者现在也需要专业的用户不断提需求,我们现在正需要像专业的用户来提出需求,共同打磨这个产品!
?这个系统可以干嘛,可以数字化管理造价公司业务:
?可以管理公司报告号,管理人员登录系统可以跟进每个项目的实施进展;管理员录入造价咨询项目,可以导出导入项目,招投标项目,可以上传原始文件,分配项目,指定三级复合流程审批,审批项目,上传成果文件以及过程文件,定稿项目,归档项目,可以管理项目收费以及项目提成以及上传发票跟工程相册等功能
?当然还有移动端功能,作者目前只肝出来了Android端的app
?系统运行:
☝️公司准备一台电脑?当服务器,公司的文件都是保存在这台服务器的;在公司可以局域网访问,出差在外地可以异地访问。
#管理系统 #工程造价 #项目管理 #建筑数字化 #造价工程师 #造价人
