采购成本构成分析、成本管控流程、成本管理控制方案

关注CPPM采购学习公众平台,联系代老师微信15311904696,可以免费领取采购干货资料
01 采购成本构成分析
一、采购成本构成分析
采购成本是指企业为经营发展需要而组织相关人员开展采购活动而发生的各项费用,具体包括订购成本、维持成本、缺料(或缺货)成本这三大部分。订购成本,是指企业为了完成某次采购而进行的各种活动的费用,具体又可细分为下表所示的具体费用项目。 | |
| ◆ 指因请购活动发生的人工费、办公用品费以及存货检查、请购审查等活动所发生的费用 |
| ◆ 指因供应商调查、询价、比价、议价、谈判等活动所发生的通讯费、办公用品费、人工费等 |
| ◆ 负责采购事项的采购专员参与物料(或货物)验收所花的人工费、差旅费、通讯费等,检验仪器、计量器具等所花的费用,以及采购结算发生的费用等 |
| ◆ 指入库前的整理挑选费,包括挑选整理过程中发生的工费支出和必要的损耗损失 |
| ◆ 指发生在订购阶段的其它费用,如结算采购款项所发生的费用 |
在订购成本中,有一部分与订购次数无关,如常设的采购部的基本开支等,称为订购的固定成本;另一部分与订购的次数有关,如差旅费、通讯费等,称为订购的变动成本。总体订购成本会随着订购次数或订购规模的变化而呈反方向变化。
维持成本是指为保有物料或货物而开展一系列活动所发生的费用,其具体费用项目如下。 | |
| ◆ 指因存货所占用了资金而其这笔资金丧失使用机会而产生的成本 |
| ◆ 指物料(或货物)存放在仓库而发生的仓库租金、仓库内配套设施费用等,以及因仓库日常管理、盘点等活动发生的人工费 |
| ◆ 指因仓库存有大量物料(或货物)而增加的装卸、搬运活动所发生人工费、搬运设备费等 |
| ◆ 指存货在维持保管过程中因发生质量变异、呆滞、破损、报废等而发生的费用 |
| ◆ 指发生在维持阶段的其它费用,如存货的保险费用等 |
与订购成本类似,维持成本也可分为固定成本和变动成本。维持的固定成本,与存货数量的多少无关,如仓库折旧、仓库员工的固定月工资等;维持的变动成本,与持有存货数量有关,如存货资金、物料的破损和变质损失、物料的保险费用等。总体维持成本会随着订购次数或订购规模的变化而呈反方向变化。
缺料(或缺货)成本是指因采购不及时而造成物料或货物供应中断而造成的损失,其具体费用项目如下。 | |
| ◆ 指企业因预防需求或提前期方面的不确定性而保持一定数量的安全库存所发生的费用 |
| ◆ 指因缺料(或缺货)而延期交货所发生的特殊订单处理费、额外的装卸搬运费、运输费及相应的人工费等 |
| ◆ 指因缺货而使客户转向购买其它产品或永远失去合作客户导致企业所受的直接损失 |
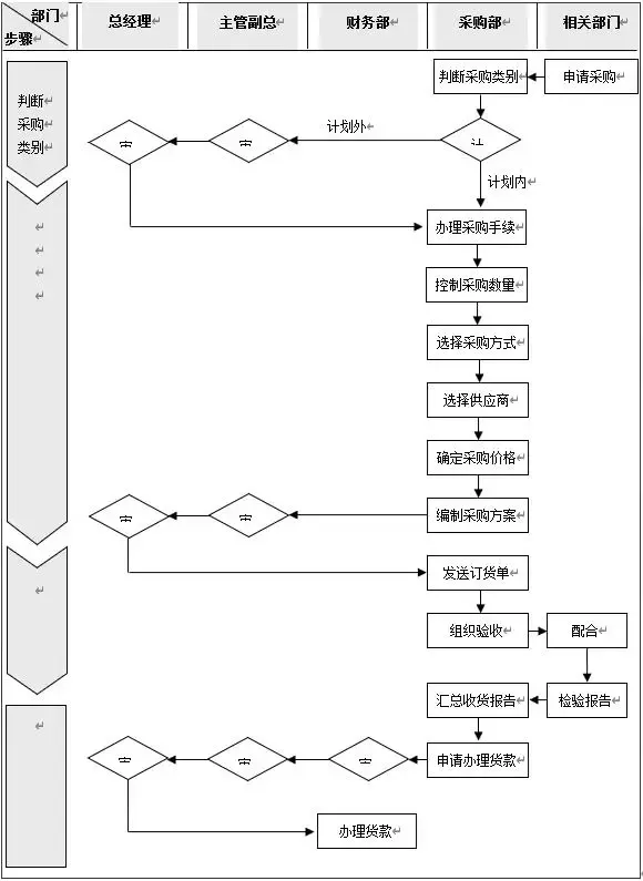
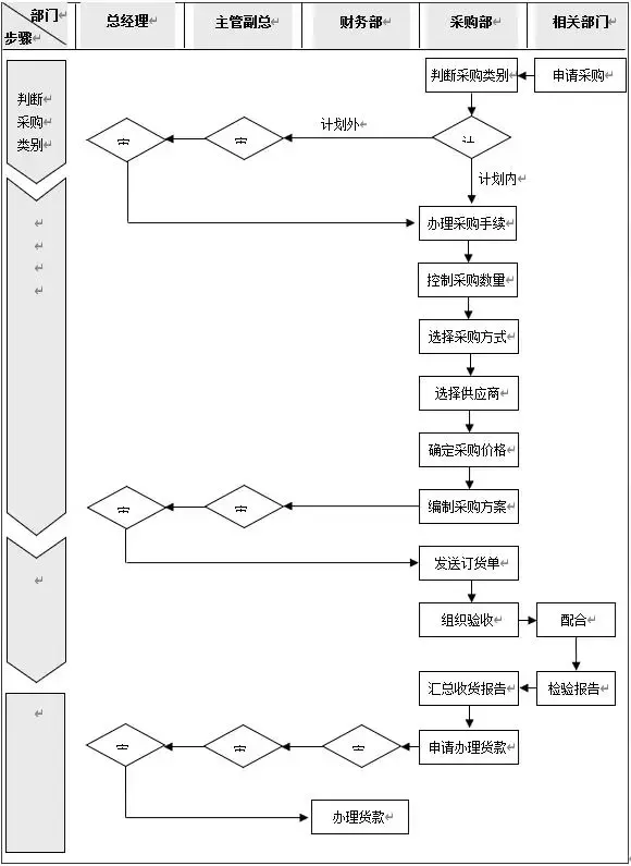
二、采购成本管控流程
今日份-采购年终总结免费分享
▲可上下滑动查看全图
加微信:153 1190 4696领取
为确保材料高质量、低价格,从而达成降低采购成本的目的,规范采购价格审核管理,特制定本方案。各项原物料采购时,价格的审核、确认,除另有规定外,悉依本方案处理。1.采购部负责本方案的制定、修改、废止的起草工作。成本分析是就供应商提供的报价进行成本估计,逐项审查、评估,以求证成本的合理性。一般包括以下8个项目。采购成本分析表的提供方式一般有两种:一种是由供应商提供的,另一种是由采购部编制标准报价单或成本分析表交由供应商填写。采购成本分析表的样式可如下。(四)成本分析步骤
采购成本控制最有效的就是降低采购材料成本。降低材料成本主要从以下6个方面入手。进行材料的分类,确定重点材料然后在询价、比价、谈判、验货等各个环节上加以控制,最终使所采购的材料的价格降到最低。根据公司需采购的物料及采购量,结合该物料的市场供应情况,选择合适的采购方式,能集中采购的不分散采购,并能尽量利用联合采购的优势。企业应当公开采购的清单,广泛接触各厂家的业务人员,形成供应商之间的竞争,这样有利于价格的下降。标准材料因为大量制造、大量供应,其价格都不会太贵,如果订做则价格往往会高出很多,使采购成本上升。(1)研发部提供新材料规格书,作为采购部成本分析的基础,也作为供应商的报价依据。(2)非通用物料的规格书,一般由供应商先提供样品,供开发部确认可用后,方予报价。(1)供应商接到规格书后,于规定期限内提出报价单。(2)采购部一般应挑选三家以上供应商询价,以作为比价、议价的依据。(3)采购专员以“单价审核单”一式三份呈部门主管(经理)审核。(4)采购主管审核采购专员的报价,认为需要再进一步议价时,退回采购人员重新议价,或由主管亲自与供应商议价。(5)采购主管审核确认后的价格,呈分管副总审核,并呈总经理确认批准。(6)副总、总经理均可视需要再行议价或要求采购部进一步议价。(7)单价审核单经核准后,一联转财务,一联由采购部存档,一联转供应商。(1)已核定的材料,采购部必须经常分析或收集资料,作为降低成本的依据。(2)本公司各有关单位,均有义务协助提供价格讯息,以利采购部比价参考。(3)已核定的物料采购单价如需上涨或降低,应以单价审核单形式重新报批,且附上书面的原因说明。(5)在同等价格、品质条件下,涨跌后采购应优先考虑与原供应商合作。(6)配合公司成本降低策略,原则上每年应就采购单价要求供应商配合予以降价。(7)采购数量或频率有明显增加时,应要求供应商适当降低单价。2.进行职业道德教育,要采取一定的措施防止采购人员为了私利而损害企业利益。来源:网络