发布信息

更新!京东方,LCD、OLED生产线情况!

作者:本站编辑      2026-04-13 08:31:03     0
更新!京东方,LCD、OLED生产线情况!
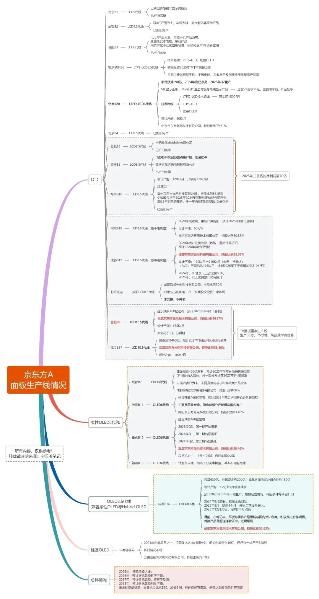
根据最新一些信息,我更新了下京东方A的LCD、OLED生产线情况思维导图,并顺手调整了下结构,优化了下排版,具体如下图所示:
这次的更新,主要有以下几点:
一,鄂尔多斯B6、北京B20,我统一调到LCD项目下了,不再单列。其中,北京B20主要是LTPO-LCD、LPTS-LCD的LCD6代线,原计划是主要做VR面板的。但是,VR产品的消费市场,发展太过缓慢了,这几年一直没有出现现象级爆款,总需求处于瓶颈期。所以,北京B20的提前布局,有点太过超前了。
我的理解,北京B20,一方面,现阶段主要做车载面板、IT面板,这部分技术成熟、市场成熟,更容易起量。另一方面,就是联手下游品牌商,继续推动VR产品,继续等待VR面板的风口。
北京B20的主要折旧,2025年还没有开始,应该是在等产能爬坡,实际开始折旧的时间,可能还要往后推。
二,福州B10,LCD8.5代线,京东方持有的股权比例,小幅上升到88.35%。
这部分少数股权,是有明确约定回购时间、方式的,京东方有赎回义务,属于特殊的债权,归类到“其他非流动负债”。
三,成都B16,OLED8.6代线,预计2026年下半年一期量产。目前,在笔记本、平板与手机产品领域与国内外知名客户积极推进合作项目,首款产品目前送样验证中,进展顺利。
具体的量产时间,有可能还会再早一点。
四,折旧总额的情况

2025年,折旧总额达峰;

2026年,预计折旧总额有所下降:

2027年,预计折旧总额,将有所反弹;

2028年,预计折旧总额明显下降;

未来的新增折旧,主要来自北京B20、成都B16,具体视经营情况、是否达到转固条件等而定。

我查了下京东方2020年的半年报,虽然2020年上半年,成都B7转固了100多亿,但2020年的巨额转固,集中在2020年下半年。还有,当年收购中电熊猫两条线(南京B18、成都B19)的转固时间,正好卡在2020年底。

换句话说,这部分折旧到期,主要集中在2027年下半年到2018年初。

再考虑到成都B16的主要折旧,大概率是在2027年分阶段开始,所以,折旧总额,在2027年大概率要反弹,然后在2028年明显下降。

说到这里,我估计有人看不懂,又要开始乱讲了。我也有纠结,有没有必要说这么细?以前我有长篇大论地聊过,今天就不展开细聊了,就提前打个补丁,强调一句话:折旧对归母净利润的影响,不能只看总额,还要看细节。

今年,重要的还是收购少数股权,和OLED淘汰赛等。

好了,再聊!

相关内容 查看全部