陕西省政府采购网评标专家库入库流程

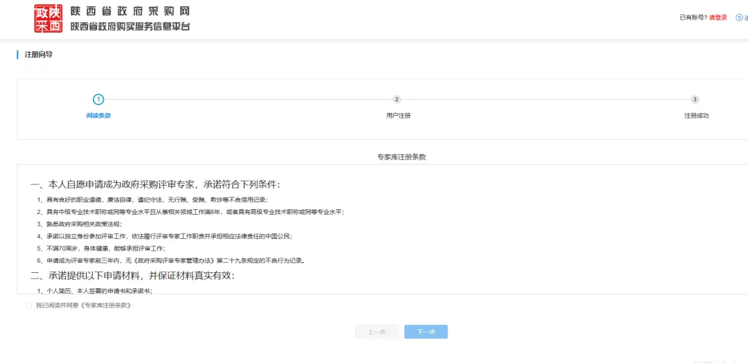
入库条件:
1、具有良好的职业道德,廉洁自律,遵纪守法,无行贿、受贿、欺诈等不良信用记录;
2、具有中级专业技术职称或同等专业水平且从事相关领域工作满8年,或者具有高级专业技术职称或同等专业水平;
3、熟悉政府采购相关政策法规;
4、承诺以独立身份参加评审工作,依法履行评审专家工作职责并承担相应法律责任的中国公民;
5、不满70周岁,身体健康,能够承担评审工作;
6、申请成为评审专家前三年内,无《政府采购评审专家管理办法》第二十九条规定的不良行为记录
入库时间:长期征集
入库网址:https://www.ccgp-shaanxi.gov.cn/expertweb/index.html#/register?systemRegion=610001&tenantId=ZF_JGBM_000003
