发布信息
登陆/注册
搜索
搜索
导航
首页
产品供应
产品求购
企业库
酒业展会
行业资讯
认证会员
站内搜索
行业企业
当前位置:
首页
行业企业
正文
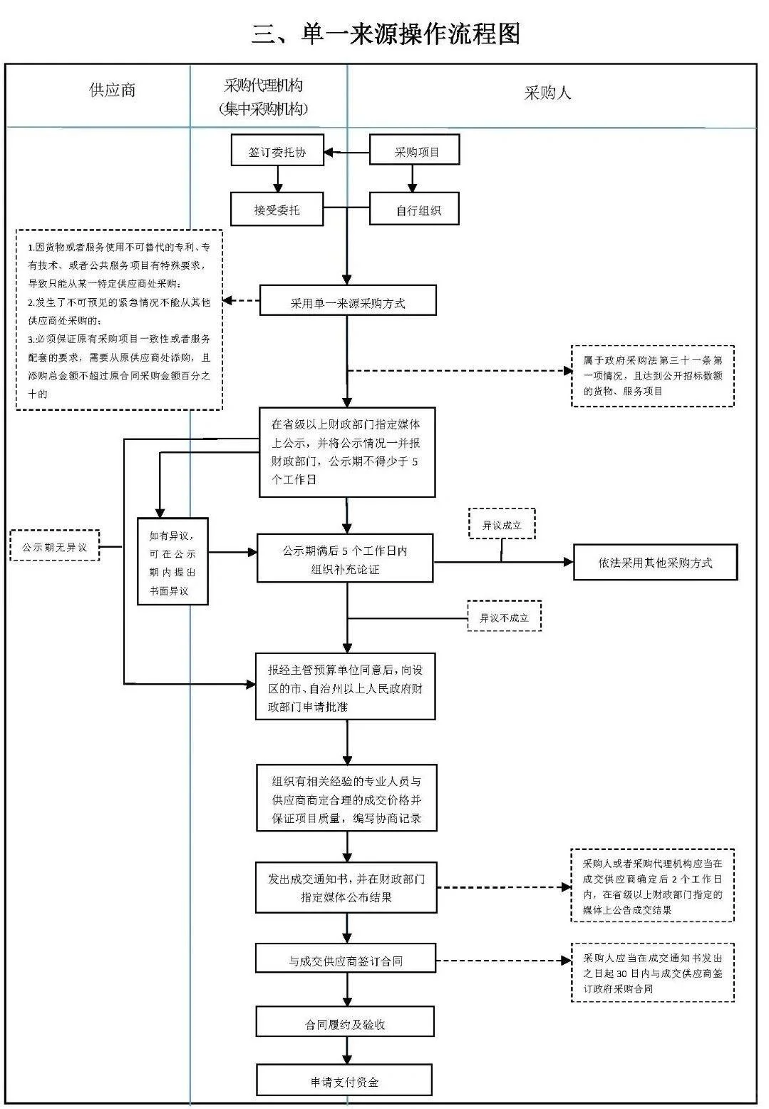
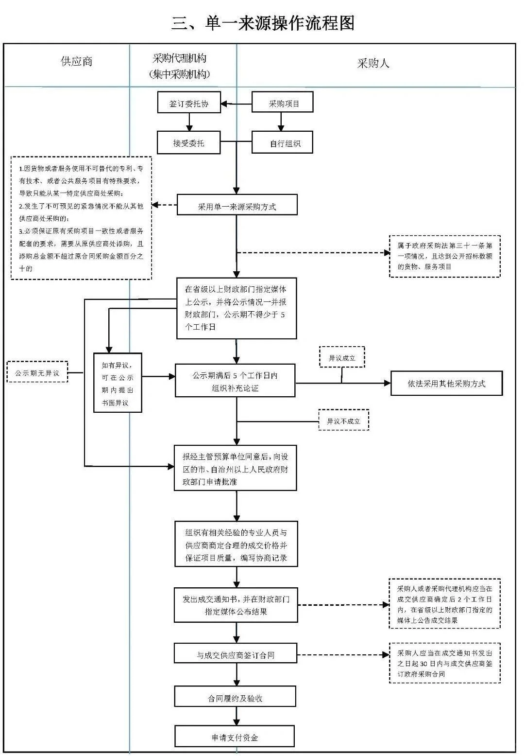
六张图,让招标采购流程一清二楚。
作者:本站编辑
2025-11-20 01:51:29
8
六张图,让招标采购流程一清二楚。
?有了以上这五点和这六张图。你还有啥不清楚的
#采购
#供应链管理
#企业采购
#投标
#职场干货
#干货
#cppm报名
#cppm采购培训
#采购
下一篇:
公司招标采购
上一篇:
湖南兽药 农药
相关内容
查看全部
为什么 99% 的红
2025-12-16 23:49
2025汾酒经销商大
2025-12-16 23:46
入行葡萄酒业三年
2025-12-16 23:44
顶俏模式,酒水行
2025-12-16 23:31
「谁杀死了葡萄酒
2025-12-16 23:29
也是做上白酒销售
2025-12-16 23:26
2025年12月飞天茅
2025-12-16 23:24
0经验如何入职酒
2025-12-16 23:21
白酒行业春天有多
2025-12-16 23:09
光瓶酒包装美学,
2025-12-16 22:48